This website requires JavaScript.
Explore
Help
Register
Sign In
Ethanfel
/
ComfyUI-Sharp-Selector
Watch
1
Star
0
Fork
0
You've already forked ComfyUI-Sharp-Selector
Code
Issues
Pull Requests
Actions
Packages
Projects
Releases
Wiki
Activity
Files
dd6a9aefd74971bd6d898b2f878f05286883486e
ComfyUI-Sharp-Selector
/
assets
/
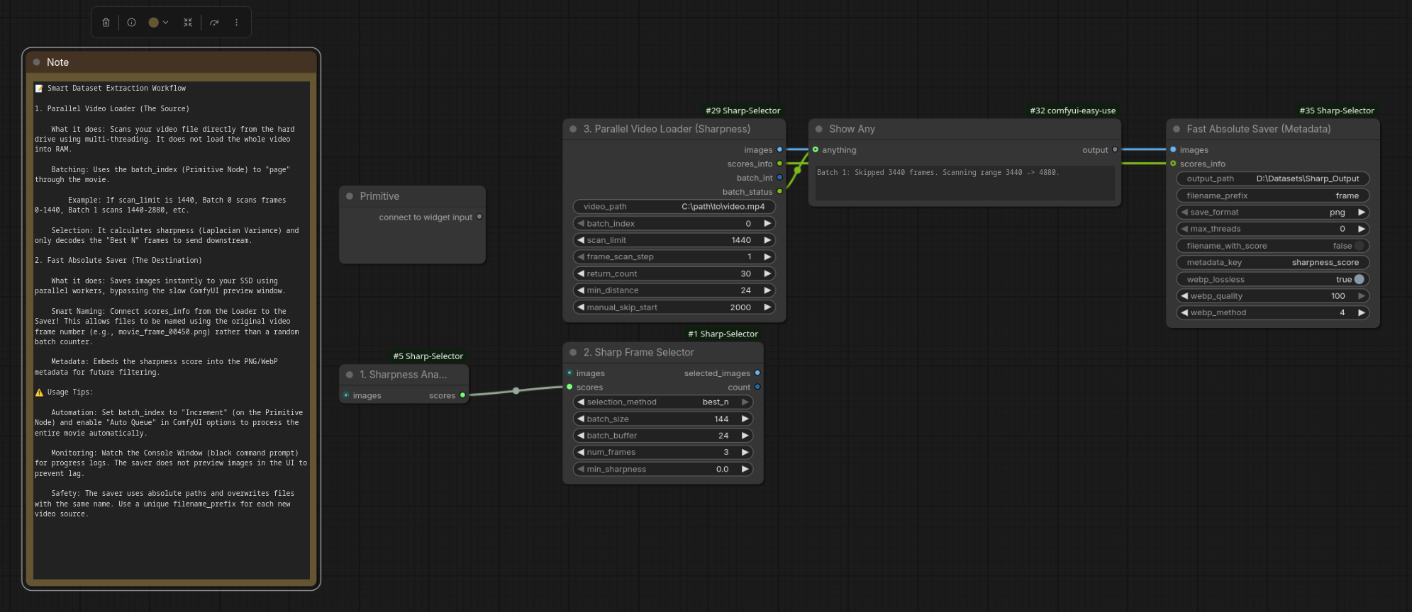
nodes.png
Ethanfel
dd6a9aefd7
Upload files to "assets"
2026-01-20 00:39:52 +01:00
347 KiB
1991x864px
Raw
History
Reference in New Issue
View Git Blame
Copy Permalink