2026-01-21 11:21:00 +01:00
2026-01-20 00:39:52 +01:00
2026-01-19 23:09:21 +01:00
2026-01-21 11:21:00 +01:00
2026-01-19 13:24:52 +01:00
2026-01-20 00:46:59 +01:00
2026-01-18 13:37:49 +01:00
2026-01-18 18:10:27 +01:00

ComfyUI Sharpness Helper Nodes

A high-performance custom node suite for ComfyUI designed to detect blur, calculate sharpness scores (Laplacian Variance), and efficiently extract or filter the best frames from videos and image batches.

This pack is for a personnal project:

  1. Dataset Creation: Extracting only the sharpest frames from massive movie files without crashing RAM.
  2. Generation Filtering: Automatically discarding blurry frames from Wan or img2img outputs.

node

🚀 Key Features

1. Parallel Video Loader (Path-Based)

  • Zero-RAM Scanning: Scans video files directly from disk without decoding every frame to memory.
  • Multi-Threaded: Uses all CPU cores to calculate sharpness scores at high speed (1000s of frames per minute).
  • Smart Batching: Includes an auto-incrementing "Page" system to process long movies in chunks (e.g., minute-by-minute) without restarting ComfyUI.
  • Lazy Loading: Only decodes and loads the final "Best N" frames into ComfyUI tensors.

2. Fast Absolute Saver (Metadata)

  • Multi-Threaded Saving: Spawns parallel workers to saturate SSD write speeds (bypassing standard PIL bottlenecks).
  • No UI Lag: Saves images in the background without trying to render Base64 previews in the browser, preventing interface freezes.
  • Metadata Embedding: Automatically embeds the sharpness score into the PNG/WebP metadata for dataset curation.
  • Smart Naming: Uses original video frame numbers in filenames (e.g., frame_001450.png) instead of arbitrary counters.

3. Standard Sharpness Duo (Tensor-Based)

  • Workflow Integration: Works with any node that outputs an IMAGE batch (e.g., AnimateDiff, VideoHelperSuite).
  • Precision Filtering: Sorts and filters generated frames before saving or passing to a second pass (img2img).

📦 Installation

  1. Clone this repository into your custom_nodes folder:
    cd ComfyUI/custom_nodes/
    git clone [https://github.com/YOUR_USERNAME/ComfyUI-Sharpness-Helper.git](https://github.com/YOUR_USERNAME/ComfyUI-Sharpness-Helper.git)
    
  2. Install dependencies (if needed):
    pip install opencv-python numpy
    
  3. Restart ComfyUI.

🛠️ Node Documentation

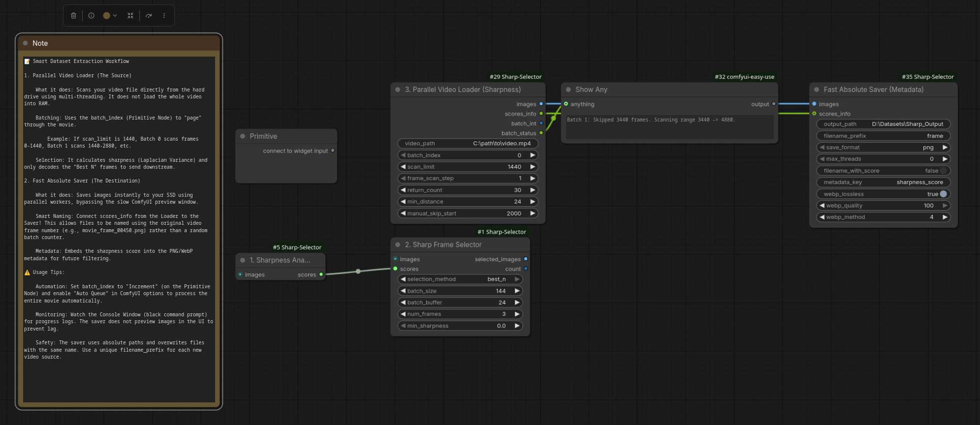
1. Parallel Video Loader (Sharpness)

Category: BetaHelper/Video

This is the recommended node for Dataset Creation or finding good frames in Long Movies. It inputs a file path, scans it in parallel, and only loads the final "Best N" frames into memory.

Input Description
video_path Absolute path to your video file (e.g., D:\Movies\input.mp4).
batch_index Critical. Connect a Primitive Node here set to increment. This controls which "chunk" of the video you are viewing.
scan_limit How many frames to process per batch (e.g., 1440).
frame_scan_step Speed up scanning by checking every Nth frame (e.g., 5 checks frames 0, 5, 10...).
manual_skip_start Global offset (e.g., set to 2000 to always ignore the opening credits).

Outputs:

  • images: The batch of the sharpest frames found.
  • scores_info: String containing frame indices and scores (Connect to Saver).
  • batch_int: The current batch number.
  • batch_status: Human-readable status (e.g., "Batch 2: Skipped 2880 frames...").

💡 Pro Tip: To scan a movie continuously, connect a Primitive Node to batch_index, set it to increment, and enable "Auto Queue" in ComfyUI.


2. Fast Absolute Saver (Metadata)

Category: BetaHelper/IO

A "Pro-Grade" saver designed for speed. It bypasses relative paths and UI previews.

Input Description
output_path Absolute path to save folder (e.g., D:\Datasets\Sharp_Output).
filename_prefix Base name for files (e.g., matrix_movie).
max_threads 0 = Auto (Uses all CPU cores). Set manually to limit CPU usage.
save_format png (Fastest) or webp (Smaller size).
filename_with_score If True, appends score to filename: frame_001450_1500.png.
scores_info Connect this to the scores_info output of the Parallel Loader to enable smart naming.

Performance Note:

  • PNG: Uses compress_level=1 for maximum speed.
  • WebP: Avoid webp_method=6 unless you need max compression; it is very CPU intensive. 4 is the recommended balance.

3. Sharpness Analyzer & Selector (The Duo)

Category: BetaHelper/Image

Use these when you already have images inside your workflow (e.g., from a generation or a standard Load Video node).

Node A: Sharpness Analyzer

  • Input: IMAGE batch.
  • Action: Calculates the Laplacian Variance for every image in the batch.
  • Output: Passes the images through + a generic score list.

Node B: SharpFrame Selector

  • Input: IMAGE batch (from Analyzer).
  • Action: Sorts the batch based on the scores and picks the top N frames.
  • Output: A reduced batch containing only the sharpest images.

⚖️ Which Node Should I Use?

Feature Parallel Video Loader Standard Duo
Input Type File Path (String) Image Tensor (IMAGE)
Best For Long Videos / Movies Generations / Short Clips
Memory Usage Very Low (Only loads final frames) High (Loads all frames to RAM first)
Speed Ultra Fast (Multi-core) 🐢 Standard (Single-core)
Workflow Stage Start of Workflow Middle/End of Workflow

📝 Example Workflows

Batch Processing a Movie for Training Data

  1. Add Parallel Video Loader.
  2. Connect a Primitive Node to batch_index (Control: increment).
  3. Set scan_limit to 1000 and frame_scan_step to 5.
  4. Connect images and scores_info to Fast Absolute Saver.
  5. Enable Auto Queue in ComfyUI extra options.
    • Result: ComfyUI will loop through your movie, extracting the 4 sharpest frames from every ~1000 frame chunk automatically.

Filtering AnimateDiff Output

  1. AnimateDiff Generation -> Sharpness Analyzer.
  2. Analyzer Output -> SharpFrame Selector (Select Best 1).
  3. Selector Output -> Face Detailer or Upscaler.
    • Result: Only the clearest frame from your animation is sent to the upscaler, saving time on blurry frames.

Credits

  • Built using opencv-python for Laplacian Variance calculation.
  • Parallel processing logic for efficient large-file handling.
Description
No description provided
Readme 618 KiB
Languages
Python 100%